|
<< Click to Display Table of Contents >> Navigation: IMS version 22.6 & 22.9 > IMS Basics - User Guide 22.6 & 22.9 > Node > Node Details |
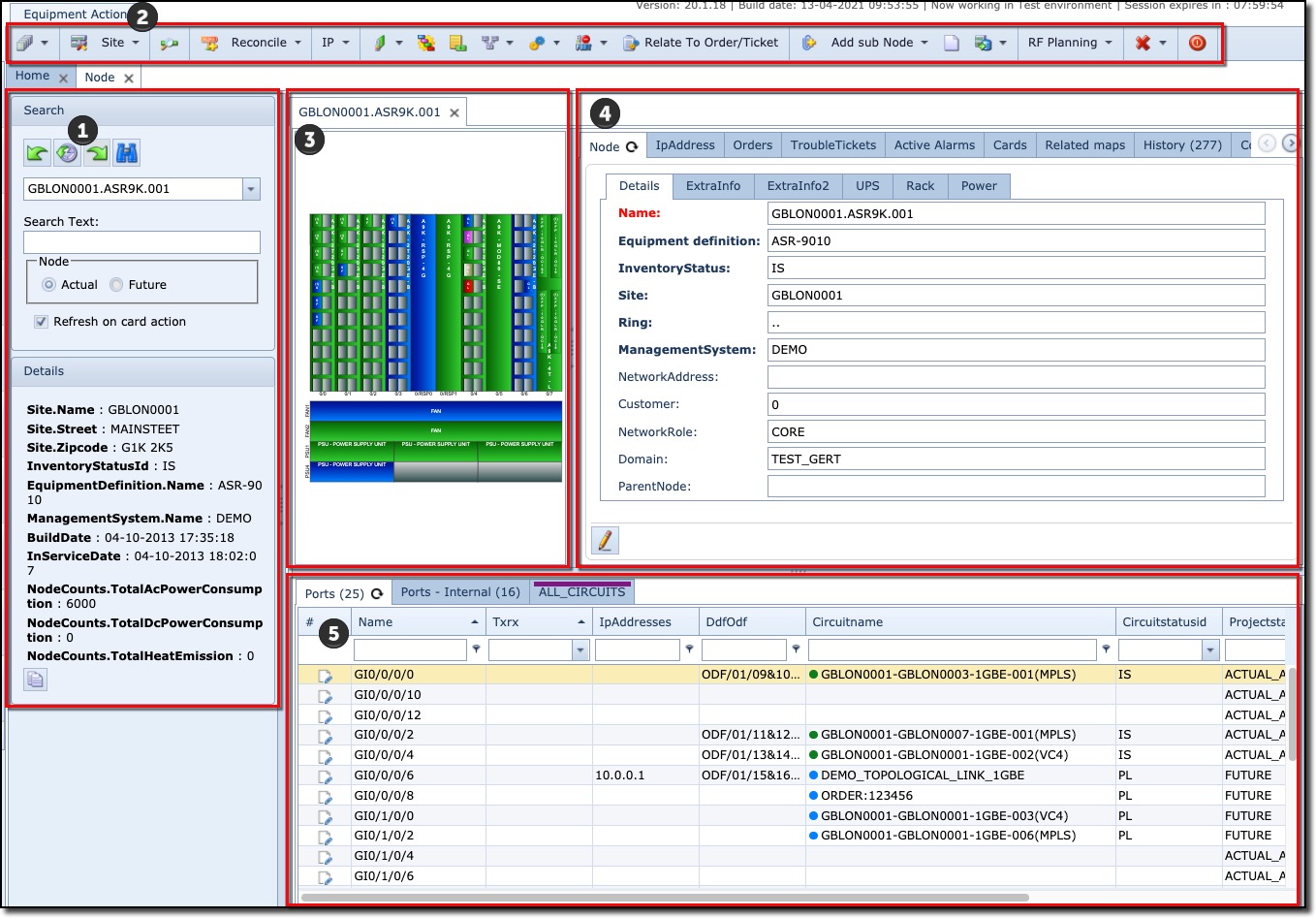
The Node form is made up of 5 areas of information.

1 |
Search and Details sections (summary information) |
2 |
Equipment Actions button bar |
3 |
Graphical layout area |
4 |
Node information area |
5 |
Node tab ports and reports area |